Kullanıcı Rolü Oluşturma ve Yetkilendirme (Web)
Bu işlem yalnızca Benim Sürüm web uygulaması üzerinden gerçekleştirilebilmektedir. Benim Sürüm web uygulamasına giriş yapınız. Sol menüde yer alan Ayarlar sekmesine tıklayınız. Açılan ekranda Kullanı…
Updated
by Destek Uzmanı
Bu işlem yalnızca Benim Sürüm web uygulaması üzerinden gerçekleştirilebilmektedir.
- Benim Sürüm web uygulamasına giriş yapınız.
- Sol menüde yer alan Ayarlar sekmesine tıklayınız.

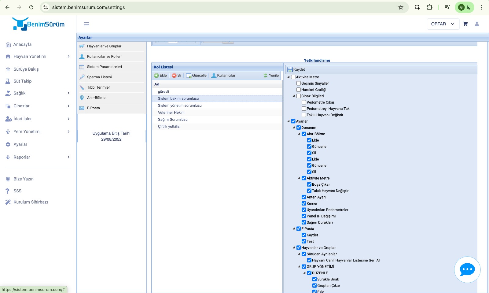
- Açılan ekranda Kullanıcı ve Roller sekmesini seçiniz.

- Sayfanın alt kısmında bulunan Yetkilendirme alanına geçiniz. Roller listesinde, sınırlandırılacak rolü ekleyiniz.


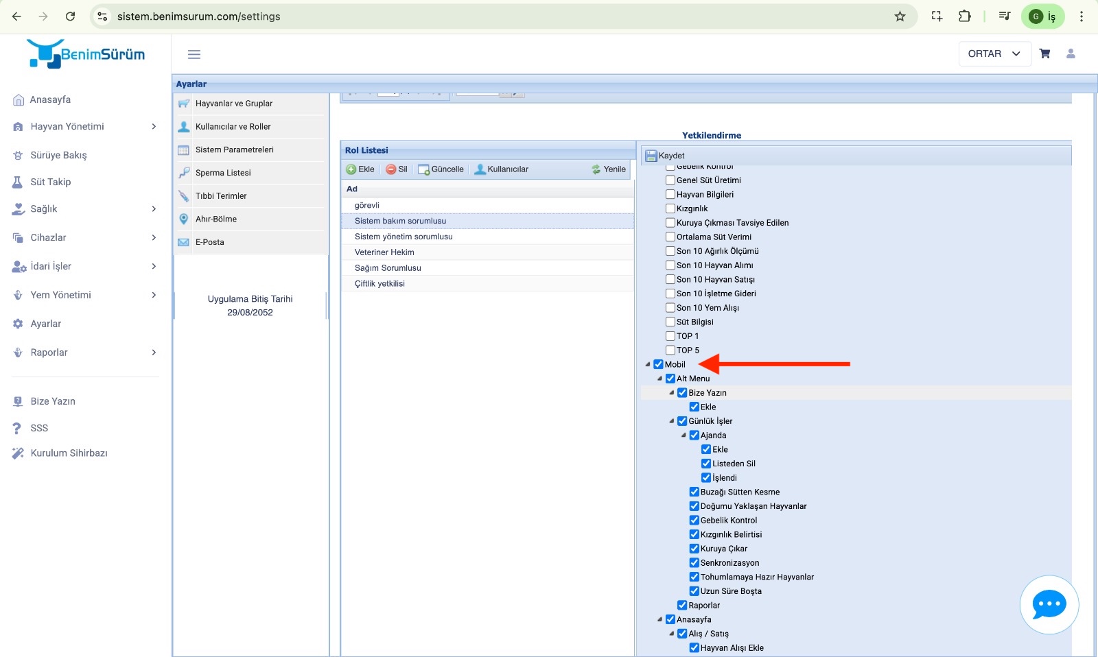
- Yeni eklenen rolü seçiniz. Sağ tarafta açılan Yetki Listesi üzerinden, kullanıcının görüntülemesini istediğiniz bölümleri işaretleyiniz.

- İşlemi tamamlamak için Kaydet butonuna basınız.
⚠️ Önemli: Bu bölümde, kullanıcının mobil uygulamada görüntüleme ve işlem yapabileceği alanları da mutlaka seçiniz. Aksi takdirde kullanıcı mobil uygulamada sınırlandırılmayacaktır.

Bu adımlar tamamlandığında yeni rol oluşturulmuş ve yetkilendirme işlemi başarıyla gerçekleştirilmiş olacaktır.
Yetkisini sınırlandırmak istediğiniz kullanıcıyı seçerek bu rolü kişiye atayınız. Bu sayede kullanıcının yetkileri sınırlandırılmış olacaktır.Bu işlem için sayfanın üst kısmına gidiniz. Kullanıcı listesinden sınırlandırmak istediğiniz kullanıcıyı seçiniz.


Nasıldık?
Rapor Oluşturma ve Dışa Aktarma
Kullanıcı Güncelleme ve Silme İşlemleri (Mobil)